Learn about Webel IT's new SysMLv2/MBSE Workshop Seminar course!
Webel now has a SysMLv2 Online Self-Study course with self-test Quizzes!

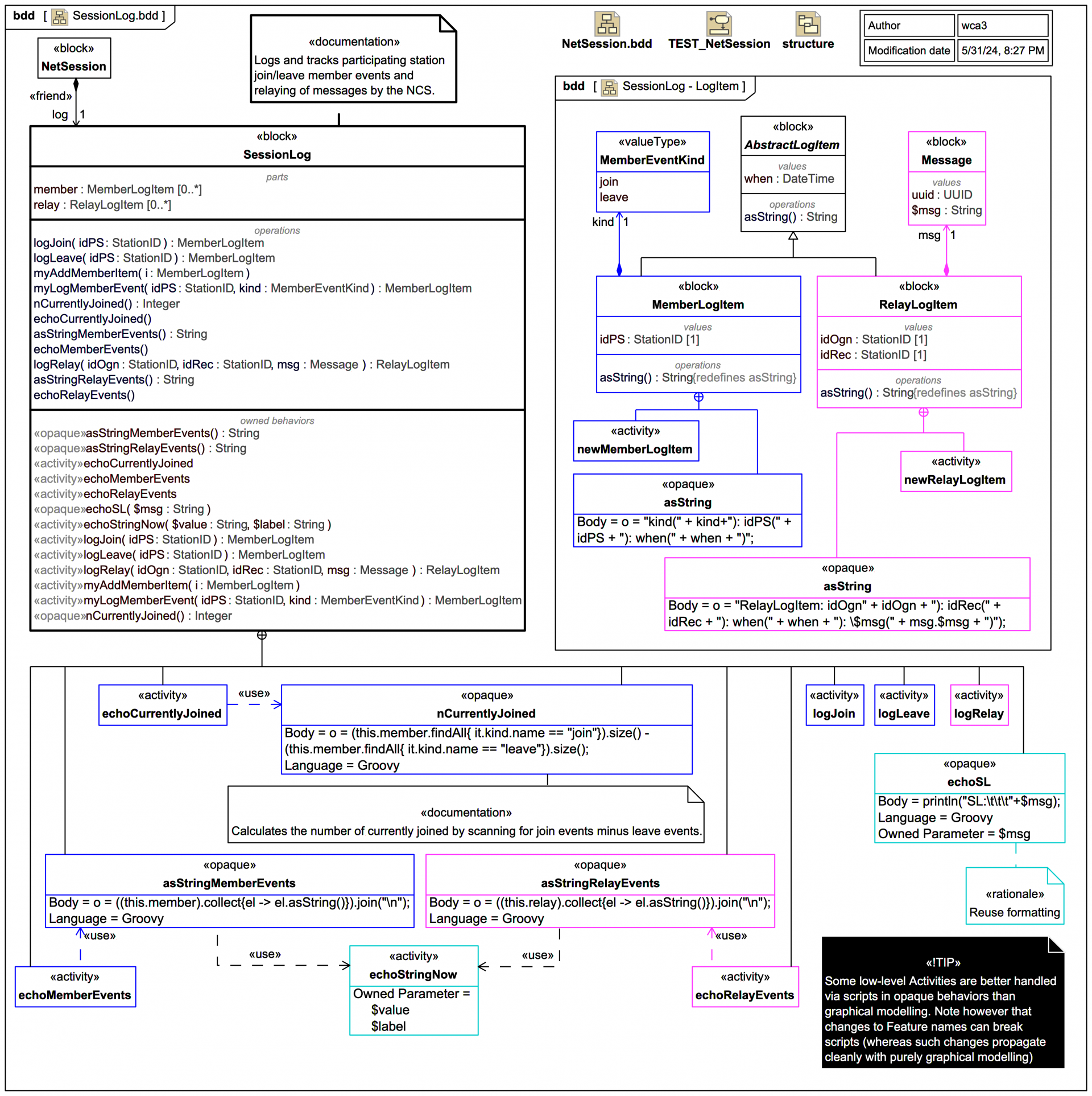
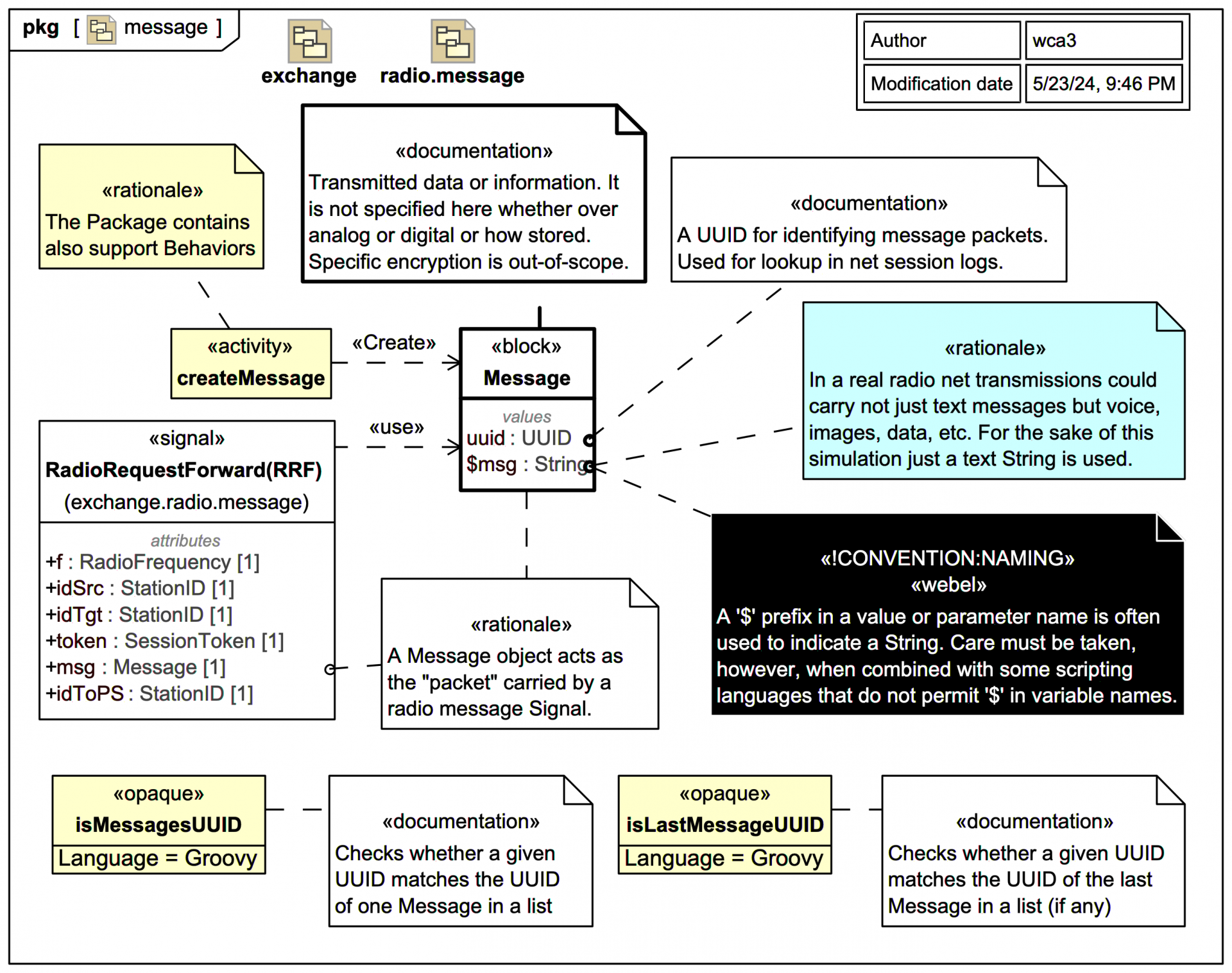
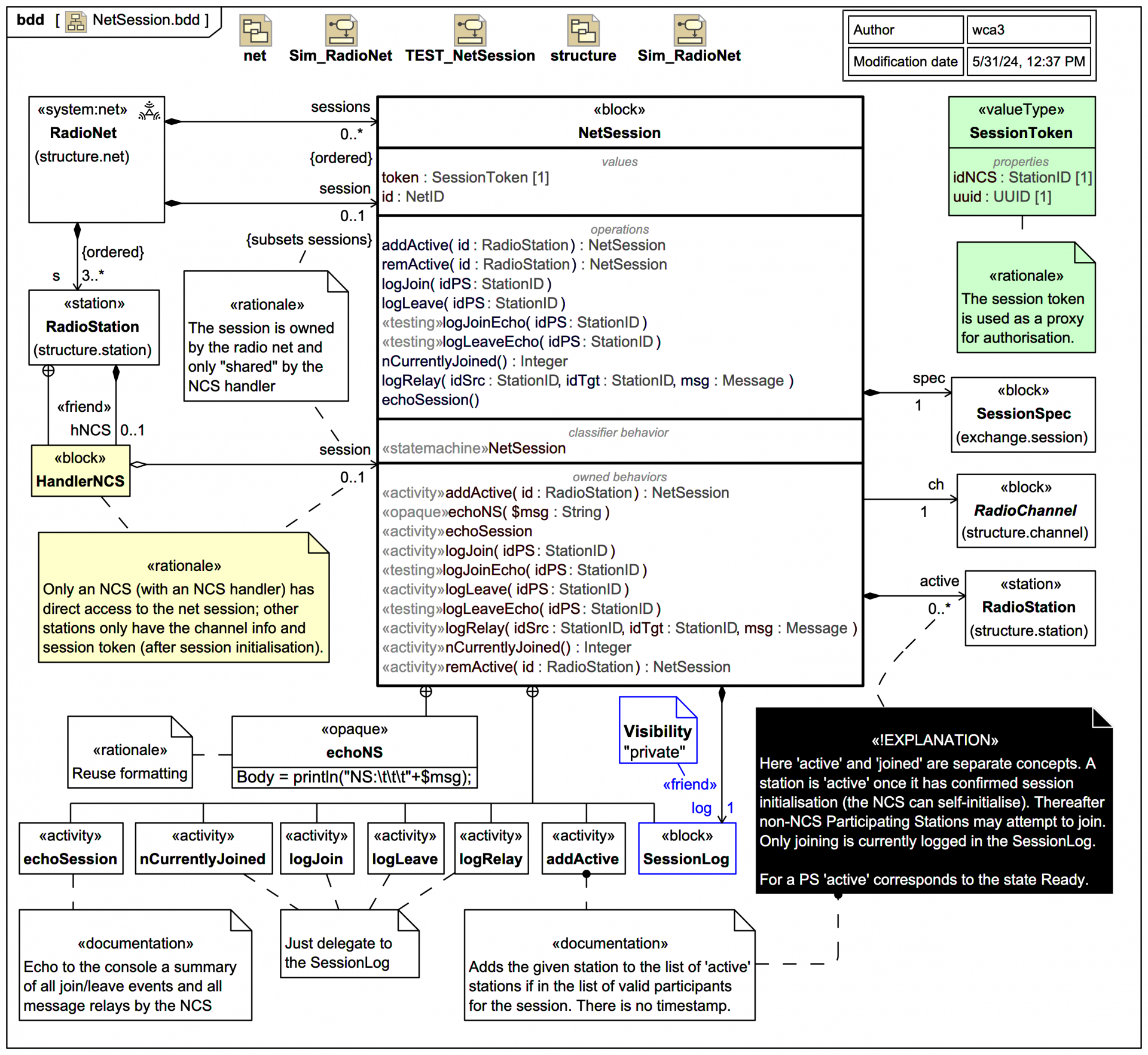
radio net

Context and structural model for the RadioNet, NetSession, and RadioStation

Slides in this section

If you want to navigate the entire section including the additional explanatory text click on the title link of the first slide to view the full slide page, then use the next links to move through the slide pages. If you just want to view the slide images only in sequence, click on any slide to view it larger in a viewer, then click again to move through each slide in this tutorial trail section.